آموزش تصویری و گام به گام نصب قالب وردپرس | 6 روش سریع و کاربردی
با توجه به اختلالات پیش آمده در اینترنت ایران و قطع بودن دسترسی گوگل به سایت ها، اگر دیگر سایت خود را در نتایج جستجوی گوگل مشاهده نمیکنید، برای رفع این مشکل با مشاوران سئو مه ویژن تماس بگیرید.
نصب قالب وردپرس یکی از اولین و کلیدیترین مراحل پشتیبانی وبسایت وردپرس به شمار میرود. فرقی نمیکند قصد طراحی سایت فروشگاهی داشته باشید یا یک سایت شخصی، چرا که انتخاب و نصب صحیح قالب، تأثیر مستقیمی بر عملکرد، سئو و تجربه کاربری سایت شما خواهد داشت. در جهان کسب و کار آنلاین امروز، بسیاری از مدیران وبسایتها برای انجام درست این فرآیند، نیازمند پشتیبانی سایت و دریافت مشاوره سئو تخصصی هستند.
در این مقاله، ما بهصورت کامل و با آموزش تصویری و مرحله به مرحله، تمام روشهای ممکن برای نصب قالب وردپرس را به شما آموزش میدهیم؛ از جمله:
-
آموزش نصب قالب وردپرس در سی پنل (cPanel) | آموزش تصویری
-
آموزش نصب قالب وردپرس در دایرکت ادمین (DirectAdmin) | آموزش تصویری
-
آموزش نصب قالب وردپرس از طریق FTP با استفاده از FileZilla | آموزش تصویری
-
آموزش نصب قالب وردپرس با بسته نصبی آسان (installer.php) با استفاده از Duplicator | آموزش تصویری
-
آموزش نصب قالب وردپرس از طریق پیشخوان وردپرس (wordpress admin) | آموزش تصویری
-
آموزش نصب قالب وردپرس از سایت GitHub | آموزش تصویری
اگر به دنبال سریعترین و سادهترین راه برای نصب قالب دلخواهتان هستید، در ادامه این راهنمای جامع با ما همراه باشید تا هر یک از این روشها را بهطور کامل یاد بگیرید و بدون نیاز به دانش فنی، قالب را بهراحتی نصب و فعال کنید.
آموزش مرحله به مرحله نصب قالب وردپرس در سی پنل (cPanel) و دایرکت ادمین (DirectAdmin) | آموزش تصویری
برای نصب قالب وردپرس از دو مسیر میتوانید اقدام کنید. تفاوت این دو مسیر در این است که آیا شما دسترسی به هاست سایت خودتون دارید یا خیر. در صورت دسترسی داشتن به پنل هاست تون باید برای نصب قالب مراحل زیر را دنبال کنید.
قدم اول: تهیه فایل قالب که دارای پسوند (zip) است. شما میتوانید از منابع معتبر بسته قالب خود را دانلود کنید.
قدم دوم: به طور کلی دو مدل پنل هاست سی پنل (Cpanel) یا دایرکت ادمین (DirectAdmin) داریم، در ادامه به آموزش نصب قالب در هر دو مدل پنل به صورت مجزا میپردازیم. در ادامه همراه ما باشید.
آموزش نصب قالب وردپرس در سی پنل (cPanel) – مرحله به مرحله
- بعد از ورود به پنل هاست، روی عبارت (File Manager) کلیک کنید.
- از منو به دنبال عبارت (public_html) باشید. عبارت رو که پیدا کردید روی علامت به علاوه کنار آن کلیک کنید. حالا یک منو کشویی برای شما باز میشود و در این مرحله باید روی عبارت (wp-content) کلیک کنید.
- در قدم بعدی روی پوشهی (themes) دو بار کلیک راست کنید. این پوشه محل بارگزاری قالب وبسایت شما است.
- در نوار بالای پوشهی (themes)، یک گزینه Upload که به معنای بارگذاری هست؛ میبینید. روی آن کلیک کنید. حالا فایل زیپ قالب خود را با کلیک روی گزینه (select file) از داخل سیستم خودتان پیدا و انتخاب کنید.
- وقتی فایل زیپ قالب خود را از داخل سیستم انتخاب کردید روی دکمه (open) کلیک میکنید. در اینجا صبر میکنید تا فایل شما به صورت کامل بارگذاری شود.
- حالا نیاز دارید تا به پوشه (themes) برگردید تا فایل خود را از حالت فشرده یا همان زیپ خارج کنید. برای این کار روی عبارت (Go Back) کلیک میکنید.
- روی فایل زیپ قالب خود کلیک راست میکنید و روی عبارت (Extract) کلیک میکنید.
- پنجرهای برای شما باز میشود برای تعیین محل بارگذاری فایلهای داخل فایل زیپ باید روی عبارت (Extract Files) کلیک کنید.
- اکنون پنجرهی دیگری باز میشود که فرآیند استخراج فایلها را از درون زیپ نشان میدهد. کافی است تنها این پنجره را ببندید.
- حالا با کلیک راست روی صفحه، صفحه مرورگر خود را (reload) کنید. شما میتوانید پوشهی قالب خود را که به درستی نصب شده است. مشاهده کنید.
- حالا که قالب خود را نصب کردید نیاز دارید تا با نام کاربری و رمز عبورتان وارد پیشخوان وردپرس بشوید و برای فعالسازی قالب وردپرس، از منو ادمین وردپرس خود، عبارت (نمایش) را انتخاب کنید. بعد از زیر منو روی (پوسته) کلیک کنید. در این قسمت میتوانید فایل قالب خود را پیدا کنید. کافی است موس خود را روی فایل ببرید و بعد روی دکمه (فعالسازی) کلیک کنید. حالا قالب نصب شده روی وبسایت شما فعال گردیده است.
در ادامهی آموزش نصب قالب وردپرس در سی پنل، دقیقا همین مراحلی که در بالا گفته شد را به همراه تصویر از هر مرحله، برای شما توضیح خواهیم داد.
آموزش تصویری نصب قالب وردپرس در سی پنل (cPanel)
پس از ورود به پنل هاست، مطابق تصویر زیر روی عبارت (File Manager) کلیک کنید.

سپس از منو به دنبال عبارت (public_html) باشید. عبارت رو که پیدا کردید روی علامت به علاوه کنار آن کلیک کنید. حالا مطابق با تصویر زیر، یک منو کشویی برای شما باز میشود و در این مرحله باید روی عبارت (wp-content) کلیک کنید.

در اینجا شما چند پوشه میبینید. مطابق با تصویر زیر روی پوشهی (themes) دو بار کلیک راست کنید. این پوشه محل بارگزاری قالب وبسایت شما است.

مطابق با تصویر زیر شما الان داخل پوشه (themes) هستید. در نوار بالا یک گزینه Upload که به معنای بارگذاری هست؛ میبینید. روی آن کلیک کنید.

حالا فایل زیپ قالب خود را با کلیک روی گزینه (select file) از داخل سیستم خودتان پیدا و انتخاب کنید بعد روی دکمه (open) کلیک میکنید و مطابق تصویر زیر، نوار بارگذاری فایل شما نمایش داده میشود.

در اینجا صبر میکنید تا فایل شما به صورت کامل بارگذاری شود. ( دقیقا مثل تصویر زیر نوار بارگذاری 100 درصد و سبز رنگ میشود.). حالا نیاز دارید تا به پوشه (themes) برگردید تا فایل خود را از حالت فشرده یا همان زیپ خارج کنید. برای این کار مطابق با تصویر روی عبارت (Go Back) کلیک میکنید.

روی فایل زیپ قالب کلیک راست میکنید و روی عبارت (Extract) کلیک میکنید.

پنجرهای برای شما باز میشود برای تعیین محل بارگذاری فایلهای داخل فایل زیپ قالب؛ کافی است روی عبارت (Extract Files) کلیک کنید.

اکنون پنجرهی دیگری باز میشود که فرآیند استخراج فایلها را از درون فایل زیپ نشان میدهد. کافی است تنها این پنجره را مطابق تصویر ببندید.

حالا با کلیک راست روی صفحه، صفحه مرورگر خود را (reload) کنید. مطابق تصویر زیر شما میتوانید پوشهی قالب را که به درستی نصب شده است. مشاهده کنید.

حالا که قالب خود را نصب کردید نیاز دارید تا با نام کاربری و رمز عبورتان وارد پیشخوان وردپرس بشوید و برای فعالسازی قالب وردپرس، از منو ادمین وردپرس خود، عبارت (نمایش) را انتخاب کنید. بعد از زیر منو روی (پوسته) کلیک کنید. در این قسمت میتوانید فایل قالب خود را پیدا کنید. کافی است موس خود را روی فایل ببرید و بعد روی دکمه (فعالسازی) کلیک کنید. حالا قالب نصب شده روی وبسایت شما فعال گردیده است.

|
پس از نصب قالب، بهروزرسانی منظم وردپرس و افزونهها اهمیت زیادی دارد. |
آموزش نصب قالب وردپرس در دایرکت ادمین (DirectAdmin) – مرحله به مرحله
- پس از ورود به پنل هاست دایرکت ادمین، روی عبارت (مدیریت فایل) کلیک کنید. پوشه (public_html) را پیدا کنید روی آن کلیک کنید. در داخل این پوشه باید روی عبارت (wp-content) کلیک کنید.
- داخل پوشه (wp-content) به دنبال پوشهی (themes) باشید. این پوشه محل بارگزاری قالب وبسایت شما است. روی آن کلیک کنید.
- داخل پوشه (themes) در نوار بالا یک آیکون فلش مشکی رنگ هست که برای بارگذاری فایلها در پنل هاست، از آن استفاده میشود. روی فلش مشکی کلیک کنید. حالا صفحه بارگذاری فایل برای شما باز میشود و شما با کلیک روی گزینه (select file)، فایل قالب را از سیستم خود انتخاب میکنید؛ و بعد روی دکمه (open) کلیک میکنید.
- در قدم بعد، دایرکت ادمین از شما تاییدیه بارگذاری میگیرد؛ اینجا کافی است بر روی گزینه (Add to queue) کلیک کنید. سپس نوار بارگذاری فایل شما نمایش داده میشود. در اینجا صبر میکنید تا فایل شما به صورت کامل بارگذاری شود. نکته مهم هنگام بارگذاری فایل در دایرکت ادمین این است که مسیر بارگذاری فایل خود را چک کنید تا ببینید فایل در جای درست خودش بارگذاری شده باشد.
- در اینجا روی عبارت (File Explorer) کلیک کنید تا به پوشه (themes) برگردید. اگر فایل زیپ قالب خود را نمیبینید. صفحه را بارگذاری مجدد یا همان reload کنید. اگر با بارگذاری مجدد صفحه، از پوشه (themes) خارج شدید. نگران نباشید! مسیر (public_html>wp-content>themes) را دنبال کنید تا به این پوشه برگردید.
- در قدم بعدی، برای اینکه فایل خود را از حالت فشرده یا همان زیپ خارج کنید. روی فایل کلیک راست کنید و گزینه Extract را انتخاب کنید. دایرکت ادمین از شما تاییدیه میگیرد و نیاز است دوباره روی عبارت Extract کلیک کنید. در این مرحله فایل پوشه قالب شما قابل مشاهده است و کار شما با دایرکت ادمین به اتمام رسیده است.
- حالا که قالب خود را نصب کردید نیاز دارید تا با نام کاربری و رمز عبورتان وارد پیشخوان وردپرس بشوید و برای فعالسازی قالب وردپرس، از منو ادمین وردپرس خود، عبارت (نمایش) را انتخاب کنید. بعد از زیر منو روی (پوسته) کلیک کنید. در این قسمت میتوانید فایل قالب خود را پیدا کنید. کافی است موس خود را روی فایل ببرید و بعد روی دکمه (فعالسازی) کلیک کنید. حالا قالب نصب شده، روی وبسایت شما فعال گردیده است.
در ادامهی آموزش نصب قالب وردپرس در دایرکت ادمین، دقیقا همین مراحلی که در بالا به آنها اشاره شد را به همراه تصویر از هر مرحله، برای شما توضیح خواهیم داد.
آموزش تصویری نصب قالب وردپرس در دایرکت ادمین (DirectAdmin)
پس از ورود به پنل هاست، مطابق تصویر زیر روی عبارت (مدیریت فایل) کلیک کنید.

روی پوشه (public_html) کلیک کنید. بعد روی پوشه (wp-content) کلیک کنید. در اینجا پوشهی (themes) را پیدا کنید و روی آن کلیک کنید. این پوشه محل بارگزاری قالب وبسایت شما است. مطابق با تصویر زیر شما الان داخل پوشه (themes) هستید. در نوار بالا یک آیکون فلش مشکی رنگ هست که برای بارگذاری فایل از آن استفاده میشود. روی آن کلیک کنید.

حالا صفحه بارگذاری فایل برای شما باز میشود و شما با کلیک روی گزینه (select file)، فایل قالب را انتخاب و بارگذاری کنید. وقتی فایل زیپ قالب خود را انتخاب کردید روی دکمه (open) کلیک میکنید.

در قدم بعد دایرکت ادمین از شما تاییدیه بارگذاری میگیرد؛ اینجا کافی است بر روی گزینه (Add to queue) کلیک کنید.

سپس نوار بارگذاری فایل شما نمایش داده میشود. در اینجا صبر میکنید تا فایل شما به صورت کامل بارگذاری شود. نکته مهم هنگام بارگذاری فایل در دایرکت ادمین این است که با توجه به تصویر زیر، مسیر بارگذاری فایل خود را چک کنید تا ببینید فایل در جای درست خودش بارگذاری شده باشد.

در اینجا روی عبارت (File Explorer) کلیک کنید تا به پوشه (themes) برگردید. اگر فایل زیپ قالب خود را نمیبینید. مطابق تصویر، صفحه را بارگذاری مجدد (reload) کنید. اگر با بارگذاری مجدد صفحه، از پوشه (themes) خارج شدید. نگران نباشید! مسیر (public_html>wp-content>themes) را دنبال کنید تا به این پوشه برگردید. در قدم بعدی، برای اینکه فایل خود را از حالت فشرده یا همان زیپ خارج کنید. روی فایل کلیک راست کنید و گزینه Extract را انتخاب کنید.

دایرکت ادمین از شما تاییدیه میگیرد و نیاز است دوباره روی عبارت Extract کلیک کنید.

در این مرحله فایل پوشه قالب شما مطابق تصویر قابل مشاهده است و کار شما با دایرکت ادمین به اتمام رسیده است.

حالا که قالب خود را نصب کردید نیاز دارید تا با نام کاربری و رمز عبورتان وارد پیشخوان وردپرس بشوید و برای فعالسازی قالب وردپرس، از منو ادمین وردپرس خود، عبارت (نمایش) را انتخاب کنید. بعد از زیر منو روی (پوسته) کلیک کنید. در این قسمت میتوانید فایل قالب خود را پیدا کنید. کافی است موس خود را روی فایل ببرید و بعد روی دکمه (فعالسازی) کلیک کنید. حالا قالب نصب شده، روی وبسایت شما فعال گردیده است.
آموزش نصب قالب وردپرس از طریق FTP با استفاده ازنرم افزار FileZilla | مرحله به مرحله
همانطور که میدانید، FTP مخفف File Transfer Protocol به معنای «پروتکل انتقال فایل» است؛ روشی برای انتقال فایل بین سیستم شخصی شما و فضای هاست سایت است. در این آموزش از نرمافزار رایگان FileZilla استفاده میکنیم. معمولاً زمانی که حجم قالب بالا باشد یا محدودیتهایی در نصب از طریق پیشخوان وردپرس وجود داشته باشد، نصب از طریق FTP انتخاب بهتری است.
پیشنیازهای نصب قالب وردپرس با FileZilla:
قبل از شروع، این سه مورد را آماده کنید:
- دریافت اطلاعات دسترسی FTP
این اطلاعات شامل آدرس سرور، نام کاربری و رمز عبور است. آنها را میتوانید از شرکت هاستینگ دریافت کنید.
- نصب نرمافزار FileZilla
از منابع معتبر نرم افزار FileZilla نسخه مخصوص سیستمعامل خود را دانلود و نصب کنید.
- دانلود فایل قالب وردپرس
فایل قالب معمولاً با فرمت (zip) را از منبع معتبر دانلود نمایید.
مراحل نصب قالب وردپرس با استفاده از FileZilla
-
فایلی قالبی که دانلود کردهاید معمولاً با فرمت ZIP است. ابتدا آن فایل را روی سیستم خود Extract کنید. مطمئن شوید که پس از استخراج، پوشهای دارید که مستقیماً شامل فایلهای قالب باشد (نه یک پوشه اضافه درون آن).
-
نرمافزار FileZilla را باز کنید. از منوی بالا روی عبارت File کلیک میکنید. در زیر منوی باز شده روی عبارت Site Manager کلیک میکنید.
-
در این پنجره باز شده باید اطلاعات لازم جهت اتصال سیستم با سرور هاست را پر بکنید. سپس روی دکمه Quick connect کلیک کنید. اگر اطلاعات صحیح باشد، به هاست متصل میشوید.
-
دو بخش در نرمافزار دیده میشود. سمت چپ: فایلهای سیستم شما (لوکال) و سمت راست: فایلهای هاست (سرور). مسیر نصب قالب را پیدا کنید. در بخش سمت راست (سرور)، وارد مسیر (public_html/wp-content/themes/) شوید.
-
در سمت چپ، پوشهای که حاوی فایلهای قالب است را پیدا کنید. آن را با کشیدن و رها کردن (Drag & Drop) به پوشه themes در سمت راست منتقل کنید. صبر کنید تا انتقال کامل شود.
-
حالا قالب روی هاست نصب شده است و برای فعالسازی آن نیاز است تا به پیشخوان وردپرس سایت خود بروید. از منو «نمایش ← پوستهها» میتوانید قالب جدید را ببینید. با بردن موس روی فایل قالب، روی دکمه (فعالسازی) کلیک کنید تا قالب برای سایت شما فعال شود.
در ادامه 6 مرحلهی نصب قالب وردپرس با استفاده از نرم افزار FileZilla که در بالا توضیح دادیم به همراه تصویر آمده است. همراه ما باشید.
آموزش تصویری مراحل نصب قالب وردپرس با استفاده از FileZilla
نیاز است قبل از ورود به نرم افزار FileZilla فایل قالب خود را از حالت ZIP خارج کنید و در قدم بعدی نرمافزار FileZilla را باز کنید. طبق تصویر زیر، از منوی بالا سمت راست، روی عبارت (File) کلیک میکنید. در زیر منوی باز شده روی عبارت (Site Manager) کلیک میکنید.

یک پنجره برای شما باز میشود. در این پنجره باز شده باید اطلاعات لازم جهت اتصال سیستم با سرور هاست را پر بکنید. سپس روی دکمه Quick connect کلیک کنید. اگر اطلاعات صحیح باشد، به هاست متصل میشوید.

رفع ایراد اتصال هاست به نرم افزار FileZilla با آموزش ساخت اکانت FTP
بعضی از هاستها امکان برقراری اتصال به FTP را با همان اطلاعات ورود به پنل هاست دارند اما برای بعضی دیگر باید از اطلاعات FTP Accounts برای اتصال استفاده کنید. مطابق تصویر زیر میتوانید پس از ورود به پنل هاست با کلیک بر روی عبارت (FTP Accounts) یک اکانت FTP بسازید و به آسانی از اطلاعات آن برای برقراری اتصال استفاده کنید.

مطابق تصویر زیر میتوانید یک اکانت FTP بسازید و به آسانی از اطلاعات آن برای برقراری اتصال استفاده کنید.

نمونه اطلاعاتی را که لازم دارید میتوانید در جدول های زیر مشاهده کنید.
برقراری اتصال هاست با FTP توسط اطلاعات ورود به پنل هاست
| فیلد | مثال |
| Host | yourdomain.com یا ftp.yourdomain.com |
| Port | 21 (برای FTP) یا 22 (اگر SFTP استفاده میکنی) |
| Protocol | FTP – File Transfer Protocol |
| Encryption | Use explicit FTP over TLS if available |
| Logon Type | Normal |
| User | نام کاربری که برای ورود به هاست استفاده میکنید |
| Password | رمز عبور که برای ورود به هاست استفاده میکنید |
برقراری اتصال هاست با FTP توسط اطلاعات FTP Accounts
| فیلد | مثال |
| Protocol | FTP - File Transfer Protocol |
| Host | ftp.yourdomain.com |
| Port | 21 |
| Encryption | Use plain FTP only |
| Logon Type | Normal |
| User | مثلاً: این آدرس ایمیل توسط spambots حفاظت می شود. برای دیدن شما نیاز به جاوا اسکریپت دارید |
| Password | پسوردی که برای این اکانت FTP گذاشتید |
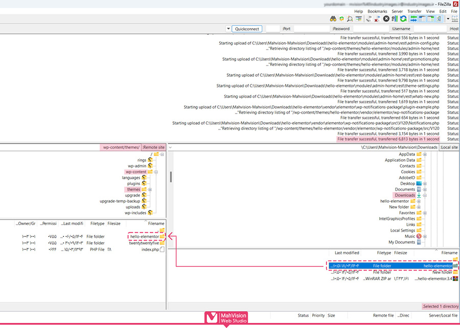
دو بخش در نرمافزار دیده میشود. سمت چپ: فایلهای سیستم شما (لوکال) و سمت راست: فایلهای هاست (سرور). حالا مطابق تصویر مسیر نصب قالب را پیدا کنید. در بخش سمت راست (سرور)، وارد مسیر (public_html/wp-content/themes/) شوید.

در سمت چپ، پوشهای که حاوی فایلهای قالب است را پیدا کنید. آن را با کشیدن و رها کردن (Drag & Drop) به پوشه themes در سمت راست منتقل کنید. صبر کنید تا انتقال کامل شود.

حالا که قالب خود را نصب کردید نیاز دارید تا با نام کاربری و رمز عبورتان وارد پیشخوان وردپرس بشوید و برای فعالسازی قالب وردپرس، از منو ادمین وردپرس خود، عبارت (نمایش) را انتخاب کنید. بعد از زیر منو روی (پوسته) کلیک کنید. در این قسمت میتوانید فایل قالب خود را پیدا کنید. کافی است موس خود را روی فایل ببرید و بعد روی دکمه (فعالسازی) کلیک کنید. حالا قالب نصب شده روی وبسایت شما فعال گردیده است.
آموزش نصب قالب وردپرس با بسته نصبی آسان (installer.php) با استفاده از Duplicator | آموزش گام به گام
برخی قالبهای حرفهای یا پولی، همراه با یه بسته نصبی کامل ارائه میشوند که نصب قالب و دمو را خیلی سریع و ساده میکند. این بسته معمولاً شامل دو فایل اصلی هست:
- یک فایل فشرده ZIP شامل وردپرس، قالب و افزونهها
- یک فایل installer.php برای اجرای مراحل نصب
مراحل نصب:
- وارد کنترل پنل هاست خود شوید و فایل installer.php و فایل ZIP بسته نصبی را در مسیر اصلی هاست ( public\_html) آپلود کنید.
- مرورگر خود را باز کنید و آدرس سایتتان را به همراه فایل installer.php وارد کنید، به عنوان مثال: https://yourdomain.com/installer.php
- در صفحه باز شده، باید روی عبارت Advanced کلیک کنید.
- در قدم بعدی باید اطلاعات دیتابیس خود را وارد کنید: نام دیتابیس (Database Name) | نام کاربری دیتابیس (Database User) | رمز عبور دیتابیس (Database Password) | آدرس سرور دیتابیس (معمولاً localhost). اگر دیتابیس ندارید، ابتدا باید از کنترل پنل هاست یک دیتابیس بسازید. (در ادامه آموزش ساخت دیتابیس در سی پنل را در اختیارتان میگذاریم).
- پس از وارد کردن اطلاعات دیتابیس خود، تیک عبارت (I have read and accept) را بزنید و بعد روی دکمه NEXT کلیک کنید.
- به مراحل پایانی نصب نزدیک میشوید در اینجا باید یک کاربر بسازید تا با آن بتوانید به پیشخوان وردپرس خود وارد شوید. برای این کار روی گزینه Admin account کلیک کنید و اطلاعات مورد نیاز شامل نام کاربری رمز عبور و ایمیل را وارد کنید. دقت داشته باشید که باید در جای مناسبی این اطلاعات ذخیره کنید.
- اپس از اتمام نصب، حتماً برای حفظ امنیت سایت، فایل installer.php و فایل ZIP بسته نصبی را از هاست خود حذف کنید.
- اکنون میتوانید وارد پنل مدیریت وردپرس خود شوید و سایت خود را ویرایش کنید: https://yourdomain.com/wp-admin
آموزش ساخت دیتابیس در سی پنل
- با اطلاعات ورودی که در اختیار دارید وارد فضای سی پنل خود میشوید. روی عبارت Manage My Databases کلیک میکنید.
- در اینجا شما باید یک دیتابیس بسازید. برای دیتابیس خود یک نام میگذارید و روی عبارت Create Database کلیک میکنید.
- الان دیتابیس شما ساخته شده و نیاز دارید که یک کاربر بسازید و به این دیتابیسی که ساختهاید متصل کنید. حالا یک نام کاربری میسازید و با کلیک بر روی Password Generator، خود هاست به شما رمز عبور پیشنهاد میدهد. حتما این رمز عبور را به همراه نام کاربری و نام دیتابیس خود ذخیره کنید. روی عبارت create user که بزنید کاربر ساخته میشود.
- در اینجا باید کاربر را به دیتابیس متصل کنید و روی عبارت Add کلیک کنید. حالا کاربر به دیتابیس متصل شد.
- در قدم آخر شما باید سطح دسترسی این کاربر را مشخص کنید به این منظور اگر محدودیتی ندارید. تیک گزینه All Privileges میزنید تا تمامی دسترسی ها به این کاربر داده شود و بعد باید روی Make Changes کلیک کنید.
آموزش نصب قالب وردپرس با بسته نصبی آسان (installer.php) با استفاده از Duplicator | آموزش تصویری
بسته نصبی آسان شامل دو فایل اصلی؛ یک فایل فشرده ZIP شامل وردپرس، قالب و افزونهها و یک فایل installer.php برای اجرای مراحل نصب میباشد.

وارد کنترل پنل هاست خود شوید و فایل installer.php و فایل ZIP بسته نصبی را در مسیر اصلی هاست ( public_html) آپلود کنید.

در این مرحله باید دیتابیس خود را بسازید پس با اطلاعات ورود به هاست وارد فضای سی پنل خود میشوید. و مثل تصویر زیر روی عبارت Manage My Databases کلیک میکنید.

در اینجا شما باید یک دیتابیس بسازید مطابق تصویر زیر برای دیتابیس خود یک نام میگذارید و روی عبارت Create Database کلیک میکنید.

اکنون دیتابیس شما ساخته شده و نیاز دارید که یک کاربر بسازید و به این دیتابیسی که ساختهاید متصل کنید. حالا مطابق تصویر یک نام کاربری میسازید و با کلیک بر روی Password Generator، خود هاست به شما رمز عبور پیشنهاد میدهد. حتما این رمز عبور را به همراه نام کاربری و نام دیتابیس خود ذخیره کنید. روی عبارت create user که بزنید کاربر هم ساخته میشود.

در اینجا باید مثل تصویر، کاربر (User) را به دیتابیس (Database) متصل کنید و روی عبارت Add کلیک کنید. حالا کاربر به دیتابیس متصل شد.

در قدم آخر شما باید سطح دسترسی این کاربر را مشخص کنید به این منظور اگر محدودیتی ندارید. تیک گزینه All Privileges میزنید تا تمامی دسترسی ها به این کاربر داده شود و بعد باید روی Make Changes کلیک کنید.

مرورگر خود را باز کنید و آدرس سایتتان را به همراه فایل installer.php وارد کنید، به عنوان مثال: https://yourdomain.com/installer.php

در صفحه باز شده، باید مطابق تصویر زیر روی عبارت Advanced کلیک کنید.

در قدم بعدی باید اطلاعات دیتابیس خود را وارد کنید: نام دیتابیس (Database Name) | نام کاربری دیتابیس (Database User) | رمز عبور دیتابیس (Database Password) | آدرس سرور دیتابیس (معمولاً localhost). اگر دیتابیس ندارید، ابتدا باید از کنترل پنل هاست یک دیتابیس بسازید. (در ادامه آموزش ساخت دیتابیس در سی پنل را در اختیارتان میگذاریم).

پس از وارد کردن اطلاعات دیتابیس خود، تیک عبارت (I have read and accept) را بزنید و بعد روی دکمه NEXT کلیک کنید.

به مراحل پایانی نصب نزدیک میشوید در اینجا باید یک کاربر بسازید تا با آن بتوانید به پیشخوان وردپرس خود وارد شوید. برای این کار روی گزینه Admin account کلیک کنید و مطابق با تصویر زیر اطلاعات مورد نیاز شامل نام کاربری رمز عبور و ایمیل را وارد کنید. دقت داشته باشید که باید در جای مناسبی این اطلاعات ذخیره کنید.

حتماً نیاز هست برای حفظ امنیت سایت، فایل installer.php و فایل ZIP بسته نصبی را از هاست خود حذف کنید. برای این کار مطابق تصویر زیر بر روی عبارت Admin Login کلیک می کنید.

مراحل نصب به پایان رسید. اکنون میتوانید وارد پنل مدیریت وردپرس خود شوید و سایت خود را ویرایش کنید: https://yourdomain.com/wp-admin
|
اگر قالب وردپرس نصبشده دارای صفحهسازهایی مانند Elementor یا WPBakery باشد، |
آموزش نصب قالب وردپرس از طریق پیشخوان وردپرس (wordpress admin) | آموزش گام به گام
برای نصب قالب وردپرس از طریق پیشخوان، کافی است مراحل زیر را بهترتیب انجام دهید:
- روش اول (آپلود فایل ZIP قالب)
- وارد پنل مدیریت وردپرس شوید و از منوی سمت راست، گزینه نمایش را انتخاب کنید.
- در زیرمنوی باز شده، روی پوستهها کلیک کنید.
- روی دکمه افزودن پوسته کلیک کنید.
- روی بارگذاری پوسته کلیک کرده، فایل ZIP قالب را از سیستم خود انتخاب و بارگذاری کنید و بعد از بارگذاری روند نصب آغاز میشود.
- ممکن است پیغام (نصب موفقیت آمیز نبود) برای شما نشان داده شود. نگران نباشید به مسیر نمایش > پوسته برگردید، نشانگر موس را روی قالب مورد نظر ببرید و روی فعالسازی کلیک کنید تا قالب روی سایت شما فعال شود.
- روش دوم (نصب مستقیم قالب رایگان از مخزن وردپرس)
- وارد پنل مدیریت وردپرس شوید و از منوی سمت راست، گزینه نمایش را انتخاب کنید.
- در زیرمنوی باز شده، روی پوستهها کلیک کنید.
- روی دکمه افزودن پوسته کلیک کنید.
- نام قالب مورد نظر را در جعبه جستجو بنویسید، از میان نتایج جستجو قالب را انتخاب کرده و روی دکمه نصب کلیک کنید.
- پس از نصب به مسیر نمایش > پوسته برگردید، نشانگر موس را روی قالب مورد نظر ببرید و روی فعالسازی کلیک کنید تا قالب روی سایت شما فعال شود.
آموزش تصویری روش اول نصب قالب وردپرس از طریق پیشخوان وردپرس : آپلود فایل ZIP قالب وردپرس
وارد پنل مدیریت وردپرس شوید و از منوی سمت راست، گزینه نمایش را انتخاب کنید. در زیرمنوی باز شده، روی پوستهها کلیک کنید. مطابق تصویر، روی دکمه افزودن پوسته کلیک کنید.

مطابق با تصویر زیر روی بارگذاری پوسته کلیک کرده، فایل ZIP قالب را از سیستم خود انتخاب و بارگذاری کنید و بعد روی گزینه (هم اکنون نصب نمایید) کلیک کنید.

در اینجا روند نصب شروع میشود.

بعد از اتمام روند نصب مطابق تصویر زیر باید نسبت به فعال سازی قالب خود اقدام کنید. در قدم اول به مسیر نمایش > پوسته باز میگردید. قالب خود را پیدا میکنید و دقیقا مطابق با تصویر زیر با کلیک کردن بر روی دکمه (فعالسازی) قالب را روی سایت خود فعال میکنید.

آموزش تصویری روش دوم نصب قالب وردپرس از طریق پیشخوان وردپرس : نصب مستقیم قالب رایگان از مخزن وردپرس
وارد پنل مدیریت وردپرس شوید و از منوی سمت راست، گزینه نمایش را انتخاب کنید. در زیرمنوی باز شده، روی پوستهها کلیک کنید. مطابق تصویر، روی دکمه افزودن پوسته کلیک کنید.

نام قالب مورد نظر را در جعبه جستجو بنویسید، از میان نتایج جستجو قالب را انتخاب کرده و روی نصب کلیک کنید.

ممکن است بعد از اینکه روی گزینه نصب کلیک کردید پیغام (نصب موفقیت آمیز نبود) برای شما نشان داده شود. نگران نباشید پس از نصب به مسیر نمایش > پوسته برگردید، نشانگر موس را روی قالب مورد نظر ببرید و روی فعالسازی کلیک کنید تا قالب روی سایت شما فعال شود.

آموزش نصب قالب وردپرس از سایت GitHub | آموزش تصویری
بعضی از قالبهای رایگان یا سفارشی روی گیتهاب منتشر میشوند.
مراحل دانلود قالب وردپرس از سایت GitHub
1. وارد صفحه قالب در GitHub بشید. رای مثال قالب hello elementor را از این لینک (دانلود قالب هلو المنتور از گیت هاب) میتوانید دانلود کنید.
2. روی دکمهCode کلیک کنید و گزینه Download ZIP رو بزنید.

روشهای نصب قالب وردپرس دانلود شده از سایت GitHub
شما در این مرحله فایل زیپ قالب خود را دانلود کردهاید و از طریق روشهای زیر میتوانید قالب خود را نصب کنید. روی هر کدام از روشهای زیر کلیک کنید به آموزش آن قسمت در همین مقاله انتقال داده خواهید شد.
- آموزش نصب قالب وردپرس در سی پنل (cPanel) | آموزش تصویری
- آموزش نصب قالب وردپرس در دایرکت ادمین (DirectAdmin) | آموزش تصویری
- آموزش نصب قالب وردپرس از طریق FTP با استفاده از FileZilla | آموزش تصویری
- آموزش نصب قالب وردپرس از طریق پیشخوان وردپرس (wordpress admin) | آموزش تصویری
سوالات متداول درباره نصب قالب وردپرس
نصب قالب از هاست بهتره یا از داخل وردپرس؟
نصب قالب از طریق پیشخوان وردپرس ساده و قابل انجام است، اما همیشه پاسخگوی نیاز شما نخواهد بود.
برخی از قالبها به دلیل حجم بالا از طریق ادمین وردپرس قابل بارگذاری نیستند. همچنین در صورتی که قالب مورد نظر شما بهصورت اختصاصی طراحی شده باشد، در مخزن وردپرس قابل جستجو نخواهد بود.
در این شرایط، لازم است فرآیند نصب قالب را از طریق پنل هاست (سیپنل یا دایرکت ادمین) انجام دهید.
اگه سرعت اینترنتم پایین باشه، چجوری راحتتر قالب نصب کنم؟
با توجه به نوسانات سرعت اینترنت در ایران، تجربه نشان داده که بارگذاری فایل قالب از طریق پنل هاست، معمولاً سریعتر و با خطای کمتری انجام میشود. بنابراین در شرایطی که اتصال اینترنت پایدار نیست، استفاده از هاست توصیه میشود.
موقع نصب قالب از هاست، چه نکات امنیتی رو باید رعایت کنیم؟
- پس از اتمام نصب، فایل ZIP قالب را از هاست حذف کنید.
- در صورت استفاده از بسته نصبی، فایل installer.php را نیز پاک کنید.
- سطح دسترسی پوشه قالب را بررسی نمایید تا از دسترسی بیش از حد یا محدودیت غیر ضروری جلوگیری شود.
- قالب را فقط از منابع معتبر دریافت کنید تا از امنیت کدها اطمینان حاصل گردد.
قالب حجمش زیاده و موقع نصب ارور میده، باید چیکار کنم؟
در صورت بروز خطا هنگام نصب قالب، معمولاً یکی از موارد زیر باعث ایجاد مشکل شده است:
- حجم فایل بیش از حد مجاز تنظیمشده در وردپرس یا هاست است.
- مدت زمان اجرای اسکریپت پایین میباشد.
- فضای کافی در هاست وجود ندارد.
برای رفع این خطاها میتوانید یکی از راهکارهای زیر را دنبال کنید:
- استفاده از روش نصب از طریق هاست یا FTP
- افزایش مقادیر upload_max_filesize و max_execution_time در تنظیمات PHP
- تماس با پشتیبانی هاست جهت بررسی و افزایش منابع
اگه فایل قالب ZIP رو بعد از نصب حذف نکنم، مشکلی پیش میاد؟
بله، پیشنهاد میشود پس از نصب قالب، فایل ZIP آن را از فضای هاست حذف کنید.
این فایلها فضای اضافی اشغال میکنند و ممکن است از نظر امنیتی نیز مشکلاتی ایجاد نمایند—بهویژه اگر شامل اطلاعات نسخه، فایلهای راهنما یا لایسنس باشند.
بعد از استخراج (Extract) فایل قالب، چه چیزایی باید تو پوشه باشه؟
پس از خارج کردن فایل ZIP از حالت فشرده (Extract)، باید پوشهای شامل فایلهای اصلی قالب مشاهده شود.
وجود فایل style.css در مسیر اصلی الزامی است، زیرا وردپرس بدون این فایل قالب را شناسایی نمیکند.
سایر فایلها و پوشههای معمول عبارتند از:
- functions.php
- index.php
- پوشههایی مانند assets، includes و template-parts
در صورتی که یک پوشه اضافی درون پوشه قالب قرار گرفته باشد، وردپرس قادر به شناسایی صحیح آن نخواهد بود.
